Organizations seeking to protect their unique inventions make significant capital investments in obtaining patents. The overall cost of securing a patent can range from $5,000 to over $20,000, and is determined by a variety of factors such as patent type, the scope of coverage, complexity, description length, and patent prosecution. Among these, prosecution can make or break a patent application’s fate. It is therefore critical to understand the nuances of the prosecution process and, if possible, have a trusted IP partner assist one through it to avoid wasting time and money, as well as facing patent rejection.
Read on to learn about patent prosecution in detail, including the approval process at two of the leading patent offices – the USPTO and the EPO, along with practical tips to ensure successful prosecution, and more.
Patent Prosecution – The Fundamentals
The patent prosecution process is an applicant’s or their representative’s interaction with the concerned patent office to secure a patent for their invention. The process varies slightly across countries. In some countries, prosecution only involves a formal examination, i.e., a formal verification of the application’s particulars, including whether the applicant submitted all the necessary information and the appropriate fees. While in others, a substantive examination is mandatory.
General Stages of Prosecution
Broadly, the patent prosecution process can be divided into two stages: pre-grant and post-grant. The pre-grant stage involves arguing before, and sometimes negotiating with a patent office for the grant of a patent, while the post-grant stage involves the resolution of issues through post-grant amendment and opposition.
It’s important to note that every nation has a unique prosecution process, and applicants must abide by the rules and regulations of the jurisdiction they are targeting for patent protection. In the sections that follow, we will discuss the prosecution process of two prominent patent offices: the USPTO and the EPO.
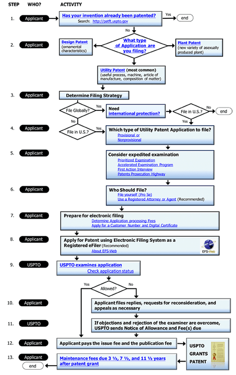
Patent Prosecution at the USPTO
Fig.1: The Process of Obtaining a U.S. Utility Patent, Source: USPTO
Although ideation and patent filing are not technically a part of prosecution, it’s essential to learn about these stages for they impact the overall patent prosecution process.
In the ideation stage, inventors come up with innovative ideas or designs. Ideation is immediately followed by the search stage, wherein inventors search patent databases to identify pending, rejected, and accepted patents to know how their ideas compare to what is already publicly available. The patentability search stage also helps inventors discern what differentiates their ideas from prior inventions.
Once the idea clears the patentability test, it moves on to the next stage – patent drafting, wherein the idea is captured in detail and is generally accompanied by patent drawings. After the draft/patent application is prepared, it is submitted to the relevant patent office for examination. A designated patent examiner then analyzes the application to check whether it meets the patentability criteria, including novelty, inventive step (non-obviousness), and industrial applicability. This analysis is similar to what the inventor does during the search stage.
A patent is only granted if the examiner believes that the invention fulfills the patentability criteria and the application is complete and correct. However, if the application is found to be incomplete or error-riddled, the applicant is sent an Office Action (OA), an official letter by the patent office citing all the objections. Upon receipt of the OA, the applicant must respond within the stipulated time. Any delay in sending the response can result in patent abandonment.
What we’ve described above is a distillation of the patent prosecution process in the U.S. To get more details on these stages, click here, and to learn about the requisite patent fees, click here. And, if you are seeking a trusted IP solutions provider, you can reach out to us.
Patent Prosecution at the EPO
Fig.2: The Process of Obtaining a European Patent, Source: EPO
The patent prosecution process of the European Patent Office (EPO) is slightly different from that of the USPTO (see Fig.2). Below, we have described this process in detail for the benefit of those intending to secure a European patent for the first time.
Note: Prosecution is just a part of the overall patent grant process, and should not be confused with legal action (the general meaning of prosecution outside of the IP space).
- Filing Stage
There are various routes for securing patent protection, but the best route for an organization depends on their invention(s) and the markets they operate in. The European Patent Office accepts applications under the Patent Cooperation Treaty (PCT) and European Patent Convention (EPC). If an organization seeks protection in a few countries, it is best to apply directly for a national patent to each of the national offices. A typical European patent application comprises a request for grant, a description of the invention, claims, an abstract, and drawings2 (if any).
While applications can be filed at the EPO in any language, the official languages of the Office are English, French, and German. In case the application is not filed in one of these languages, a translation must be submitted. An important point to note here is that the EPO mandates all applicants residing outside Europe seek the services of a professional representative.
- Formalities Examination
The first step in the European patent granting procedure is an examination of the filed application. This involves checking whether all the necessary information and documents have been provided so that the application can be accorded a filing date. The applicant is required to submit an indication that a European patent is sought, particulars identifying the applicant, the invention’s description, or a reference to an earlier-filed application. In case the claims are not filed, they should be submitted within two months.
Submission of claims is immediately followed by a formalities examination wherein the formal aspects of the application such as the content, request form for grant, abstract, drawings, the inventor’s designation, the appointment of a professional representative, the requisite translations, and the due fees are assessed (aka patent prosecution process). Meanwhile, a European search report is drawn up, which lists all the documents available to the Office that may be relevant to evaluating the invention’s novelty and inventiveness. And although this report is based on the patent claims, it also considers the description and drawings (if any). Once the report has been drawn up, it is sent to the applicant along with a copy of any cited documents and an initial opinion explaining whether the invention and the application meet the requirements of the EPC.
- Publication
Once approved, the application is published (generally along with the search report) 18 months after the date of filing or the priority date in case priority is claimed. Applicants then have six months to decide whether or not to pursue their application by requesting a substantive examination. Alternatively, an applicant who has already requested an examination will be invited to confirm if the application should proceed further. Within the same time period, the applicant must pay the appropriate designation fee and the extension fees (if applicable).
From the publication date, a European patent application confers provisional protection on the invention in the states designated in the application. Depending on the relevant national law, however, it may be necessary to file a translation of the claims with the patent office in question and have the translation published.
- Substantive examination
After the request for examination has been made, the EPO assesses whether the European patent application and the invention meet the EPC requirements and if a patent can be granted. An examining division generally comprises three examiners, one of whom interacts with the applicant(s) or their representative(s). The decision on the application, however, is taken by the whole division to ensure objectivity.
- Patent Grant
If the division decides on granting a patent to the applicant, it issues a decision to that effect. A mention of the grant is published in the European Patent Bulletin after the translations of the claims have been filed, and the appropriate grant and publication fees have been paid. The decision to grant a patent comes into effect on the publication date.
Note: The European patent is a bundle of individual national patents.
- Validation
Once the mention of the grant is published, the patent must be validated in each of the designated states (also known as contracting states) within a specific time period to ensure enforceability and to retain its protective effect. In some of these states, the patent holder may have to file a translation of the specification in the official language of the national patent office. Depending on the relevant national law, the holder may also be required to pay fees by a particular date.
After the patent has been granted, it may be opposed, revoked/limited, or appealed against. The details on these stages are mentioned here, and the requisite fees for obtaining a European patent can be found here.
Pragmatic Tips for Successful Patent Prosecution
After a patent application is filed, other inventors or companies, i.e., competitors can file third-party observations arguing that the patent application is unpatentable. It is important to have clear defenses instantly if such circumstances occur, further emphasizing the importance of having access to a strong legal team to handle such legal matters.
It is also crucial to pay careful attention to time and its passage as you await regulatory decisions. When patent attorneys or examiners from particular patent offices request additional information, it’s a good idea to furnish it immediately. Ignoring such requests can lead to patent rejection in almost all jurisdictions.
If the application is rejected during the examination, it’s necessary to file a notice of appeal or ask to speak to the examiner assigned to the case during a hearing (or both) at the earliest. Any delay can lead to a definitive lapse if the deadline for the remedy has expired. If a patent application has lapsed, a patent attorney can help restore it by invoking either unintentional lapse or due care, depending on the laws of the nations in question. The EPO, for instance, may revive the application under its terms of restitution in integrum if the applicant can demonstrate that any missed deadlines or other issues leading to application lapse were not their fault.
Final thoughts
Although patent prosecution is a key deciding factor of the fate of patent applications, it is often considered time-intensive and cumbersome. However, instead of worrying, applicants just need to ensure that they leave no stone unturned to prosecute their applications effectively. Since it’s necessary to comply with the PTO rules and regulations for successful prosecution, it is advisable to seek IP experts who are familiar with the process.
If you are looking for one such trusted and experienced IP partner to help you with patent management, MaxVal can assist you. To learn how we can help, reach out to us with your questions here, or visit our website to learn about our offerings.
Footnotes:




